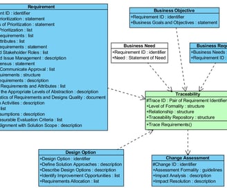
Traceability
The purpose of Traceability is to track relationships between requirement type artifacts and design options, so that when a change occurs the impact can be evaluated.


A Requirement can be traced to other Requirements, Business Objectives, Business Needs, Business Requirements, or Design Options. Traceability is used by the BA to perform a Change Assessment.
Details
Traceability contains 4 elements and 1 operation:
Trace ID – The traceability identifier is a combination of the 2 identifiers from the artifacts in the relationship. One is from the Requirement, and the other from the Requirement, Business Objective, Business Need, Business Requirement, or Design Option that is in the relationship.
Level of Formality – This is a model and description of the planned traceability for the project.
Relationship – The type of traceability relationship (such as Derivation, Dependency, Necessity, Effort, Satisfies, Validation).
Traceability Repository – The repository that is used to manage traced relationships.
Trace Requirements - Links business needs, requirements and designs.
Dependency
Traceability is derived from Business Needs.


Traceability is derived from Business Needs. It is directly dependent on a Requirements and Business Requirements, Business Objectives, and Design Options.
Between Business Needs and Requirements , the Requirements Architecture, the Change Strategy, Business Analysis Approach, Stakeholder Engagement Approach, Current State Description, Business Requirements, the Elicitation Activity Plan, the Stakeholder Engagement Approach, the Business Analysis Approach, the Future State Description, the Solution Scope, Change Assessments and Elicitation Results, are used in the creation of a Traceability.
Example
The Project Management Institute requirements traceability matrix.
My traceability and requirement management presentation for the IIBA.